Intelligent Automation for HR

https://telic.digital/wp-content/uploads/2025/09/imge-1-styled-1.webp

Transform your HR Processes

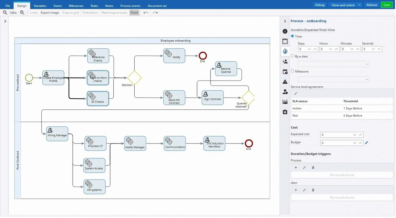
Onboarding Automation

Streamline the onboarding process to ensure new starters can be as productive as early as possible. Digitally and automatically add new starters to critical systems like payroll, company networks and core business applications, reducing manual tasks and ensuring consistent and timely action.

Design and Manage Digital Workflows and Task Lists

Easily design and launch digital workflows to enable employees and HR team members to collaborate, share and submit documents. Get automatic notifications and alerts to advise where the process is not being followed or missing internal service level agreements.

Dashboards and Analytics

Design and deploy meaningful dashboards that provide business users with actionable data to make informed process changes and assess enhancements.

Manage Records with Intelligent Automation for HR

Ensure that all HR documentation and correspondence are stored in a central digital repository for easy access by authorised users, thereby enhancing confidentiality and security.

Digital Approvals

Give staff and managers an easy to use space for creating digital requests and approving workflow items like holidays, absence and expenses to speed up the process and improve the experience.

Due Diligence Automation

Digitalise and automate the process of checking and validating identity documents, as well as perform checks against third party vetting services to ensure compliance with industry standards and your organisation’s policies.

Eliminate Time Consuming Tasks to Make Time for Valuable Ones with Intelligent Automation for HR

Secure your Employee Data

Ensure your employee data and documents are stored in a secure digital repository and accessible by only appropriate individuals

Locate Critical Information

Use digital platforms to ensure critical data and documents can be found quickly and to maximise productivity in your HR team

Automate HR Processes

With mailroom automation, get a better understanding of what is being received, when, and in which channel so you can make informed business decisions and pursue further automation.

Take it “Personnelly”: Intelligent Automation for HR

It’s become very apparent over the course of 2020 that current HR onboarding, and indeed offboarding, processes are in desperate need of being updated. It’s been highlighted to an extreme this year, but in reality, many organisations could, and probably should, have addressed these some years ago….

How Does it Work?

  • A Graphical User Interface to Create Your Digital Process Steps

  • Create Digital Employee Onboarding Checklists

  • Dashboard for Employee Right to Work Checks

  • Digitally Manage the Employee Offboarding Process

Our Core Solutions

Finance Process Automation

Accounts Payable

Automated Cash Allocation

Cloud Invoice Processing

Onboarding Software Solutions

Vendor Management Solution

Customer Onboarding Solution

Employee Onboarding Solution

Order Processing Automation

Order Processing Solution

Purchase Processing Automation

https://telic.digital/wp-content/uploads/2025/09/Mask-group-2-2-styled.png

Contact Us